Faktury zaliczkowe
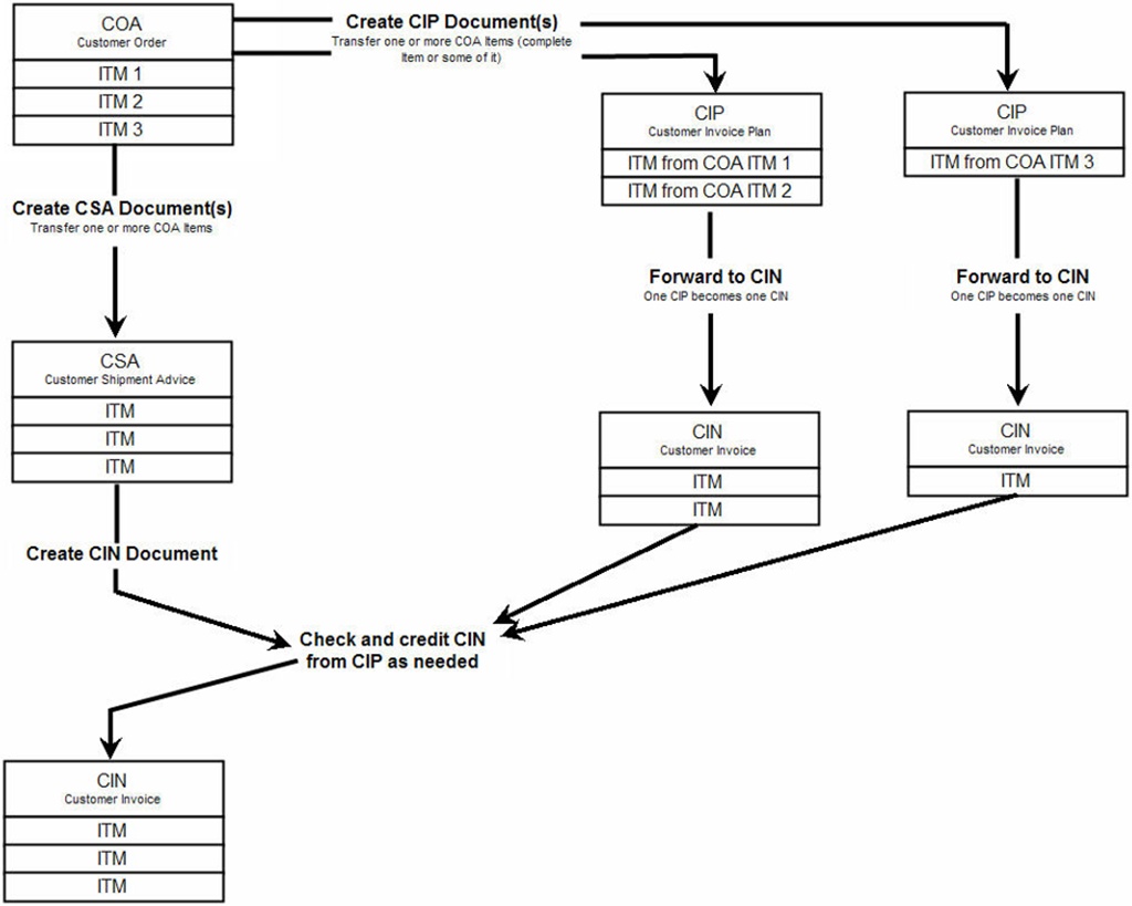
Faktury zaliczkowe są wykorzystywane do tworzenia faktury sprzedaży (SIN) na podstawie zamówienia sprzedaży (COA) zanim towary zostaną wysłane do nabywcy. Można to zrobić, jeśli istnieje umowa z nabywcą, że części COA będą fakturowane przed wysłaniem towarów, na podstawie zdarzeń zamiast dostawy towarów. Te umowy mogą dotyczyć określonych dat lub wynikać z określonych procesów, które zostały zakończone. W RamBase faktury zaliczkowe można tworzyć z planu faktury zaliczkowej (CIP), który jest tworzony z COA.
Po wystawieniu faktury zaliczkowej daty dostawy towarów zostaną wyznaczone dla pozycji COA, jak zwykle. Awizo wysyłki (CSA), którego używa się do wysłania towarów do nabywcy również będzie tworzone jak zwykle, ale końcowa CIN utworzona z CSA zostanie skorygowana, aby faktury zaliczkowe zostały skorygowane. Oznacza to, że końcowa CIN utworzona z CSA zostanie skorygowana o sumy zafakturowane z planu faktury. Każda pozycja CIN z faktur zaliczkowych pojawi się na końcowej CIN, ale z kwotą kredytową. Końcowa CIN będzie zatem sumą COA skorygowaną o kwotę kredytową z faktur zaliczkowych.
[en] It is also possible to issue a final invoice after the delivery of goods without creating a new order line. When such a final invoice is created, the VAT for this invoice is calculated independently of the goods delivery, ensuring correct VAT handling for invoices issued after shipment.
Aby móc wystawiać faktury zaliczkowe przed wysłaniem towarów z COA, plan faktury musi zostać utworzony z COA. Plan faktury można utworzyć ze wszystkich pozycji COA albo tylko z wybranych. Pozycję COA można wyznaczyć do utworzenia jednej lub więcej faktur zaliczkowych z planu faktury na podstawie stałej kwoty lub procentu kwoty pozycji COA. Plan faktury składa się z co najmniej jednego dokumentu element planu faktury zaliczkowej (CIP), a wszystkie dokumenty CIP utworzone z tego samego COA będą planem faktury dla tego COA.
Faktury zaliczkowe utworzone z planów faktur będą miały 100% marżę brutto i nie będzie na nich żadnych kosztów towarów. Końcowa CIN utworzona z CSA będzie rzeczywistym kosztem wysłanych towarów, a pozycje użyte do kredytowania faktur zaliczkowych nie będą zawierać kosztów towarów.
[en] For Customer invoice plans (CIP), a separate General Ledger default account assignment (ACD), Total amount from Advance Invoice Plan after shipment, is used for CIP invoice amounts that should not be included in the settlement upon delivery. CIP amounts created after shipment are posted to this account together with Accounts receivable, and the final invoice re-posts these values from the CIP account to the relevant sales account.
CIN utworzone z planu faktury i CIN utworzone z CSA będą księgowane w należnościach w Księdze Głównej. Końcowa CIN dla CSA zostanie zaksięgowana na koncie sprzedaży, a faktura zaliczkowa zostanie zaksięgowana na koncie rozliczeniowym, które może zostać skonfigurowane przez użytkownika.
[en] Invoicing plans also indicate which invoices are tied to delivery, and users can filter or report on invoices issued before, at, or after delivery. Full audit trails track all CIP stages and VAT handling for improved transparency.
Przepływ danych
Zamówienie sprzedaży (COA) zostaje utworzone.
Ponieważ pomiędzy zamówieniem a dostarczeniem towarów na zamówienia produkcyjne może minąć długi czas, RamBase ma możliwość tworzenia planów faktur zaliczkowych (CIP) z COA. Gdy plany faktur zaliczkowych są tworzone z COA, to COA jest oznaczone jako CIPORDER. Dla faktury sprzedaży (CIN) utworzonej z dokumentu CIP nie oblicza się VAT.
CIN jest tworzona z każdego dokumentu CIP. Odbywa się to ręcznie.
W momencie dostawy wystawiane jest awizo wysyłki (CSA).
Końcowa CIN jest tworzona na podstawie CSA wystawionego w momencie dostawy. Gdy CIN jest utworzona z COA oznaczonego CIPORDER, istnieje rozliczenie między końcową CIN a CIN utworzonymi z dokumentów CIP. Końcowa CIN zawsze zawiera wychodzący VAT dla sumy COA.
